故障现象:
我们项目有个网页bug导致打开这个网页时会将这个网页上的所有视频都去截图抽帧,进一步导致浏览器崩溃

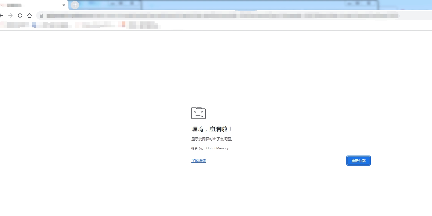
使用Firefox并无此问题,检查CPU/内存监控,发现Firefox的CPU/内存管理更好,非常平稳,以下是截图
(Firefox)
(Chrome)
这里不禁想分析一下Firefox使用占比并没有Chrome好的原因,说实话我习惯也是使用Chrome,总觉得Chrome轻便,Firefox有点笨重,可能也就是因为Firefox太注重稳定和性能,导致加载网页时耗时较长,显得比较笨重,Chrome使用了更多的系统资源,给人感觉更快才显得轻便。但从软件技术角度讲,NB的反而是Firefox,希望Firefox对用户体验做更深度的优化,又能保持稳定与性能吧